共计 2882 个字符,预计需要花费 8 分钟才能阅读完成。
| 导读 | 递归是很神奇的,但是在大多数的编程类书藉中对递归讲解的并不好。它们只是给你展示一个递归阶乘的实现,然后警告你递归运行的很慢,并且还有可能因为栈缓冲区溢出而崩溃。“你可以将头伸进微波炉中去烘干你的头发,但是需要警惕颅内高压并让你的头发生爆炸,或者你可以使用毛巾来擦干头发。”难怪人们不愿意使用递归。但这种建议是很糟糕的,因为在算法中,递归是一个非常强大的思想。 |

我们来看一下这个经典的递归阶乘:
#include
int factorial(int n)
{
int previous = 0xdeadbeef;
if (n == 0 || n == 1) {return 1;}
previous = factorial(n-1);
return n * previous;
}
int main(int argc)
{int answer = factorial(5);
printf("%d\n", answer);
}
递归阶乘 – factorial.c
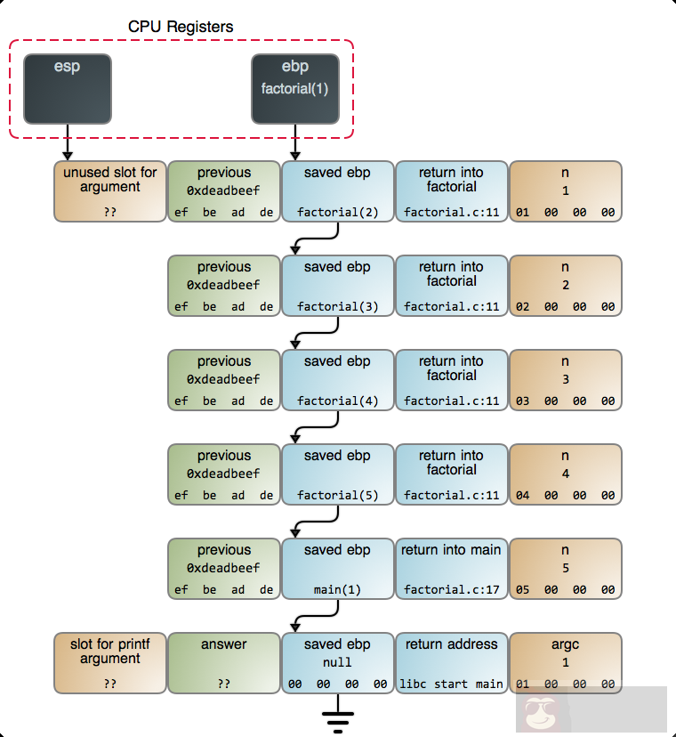
函数调用自身的这个观点在一开始是让人很难理解的。为了让这个过程更形象具体,下图展示的是当调用 factorial(5) 并且达到 n == 1 这行代码 时,栈上 端点的情况:

每次调用 factorial 都生成一个新的 栈帧。这些栈帧的创建和 销毁 是使得递归版本的阶乘慢于其相应的迭代版本的原因。在调用返回之前,累积的这些栈帧可能会耗尽栈空间,进而使你的程序崩溃。
而这些担心经常是存在于理论上的。例如,对于每个 factorial 的栈帧占用 16 字节(这可能取决于栈排列以及其它因素)。如果在你的电脑上运行着现代的 x86 的 Linux 内核,一般情况下你拥有 8 GB 的栈空间,因此,factorial 程序中的 n 最多可以达到 512,000 左右。这是一个 巨大无比的结果,它将花费 8,971,833 比特来表示这个结果,因此,栈空间根本就不是什么问题:一个极小的整数 —— 甚至是一个 64 位的整数 —— 在我们的栈空间被耗尽之前就早已经溢出了成千上万次了。
过一会儿我们再去看 CPU 的使用,现在,我们先从比特和字节回退一步,把递归看作一种通用技术。我们的阶乘算法可归结为:将整数 N、N-1、… 1 推入到一个栈,然后将它们按相反的顺序相乘。实际上我们使用了程序调用栈来实现这一点,这是它的细节:我们在堆上分配一个栈并使用它。虽然调用栈具有特殊的特性,但是它也只是又一种数据结构而已,你可以随意使用。我希望这个示意图可以让你明白这一点。
当你将栈调用视为一种数据结构,有些事情将变得更加清晰明了:将那些整数堆积起来,然后再将它们相乘,这并不是一个好的想法。那是一种有缺陷的实现:就像你拿螺丝刀去钉钉子一样。相对更合理的是使用一个迭代过程去计算阶乘。
但是,螺丝钉太多了,我们只能挑一个。有一个经典的面试题,在迷宫里有一只老鼠,你必须帮助这只老鼠找到一个奶酪。假设老鼠能够在迷宫中向左或者向右转弯。你该怎么去建模来解决这个问题?
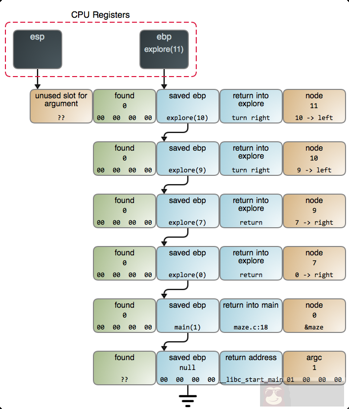
就像现实生活中的很多问题一样,你可以将这个老鼠找奶酪的问题简化为一个图,一个二叉树的每个结点代表在迷宫中的一个位置。然后你可以让老鼠在任何可能的地方都左转,而当它进入一个死胡同时,再回溯回去,再右转。这是一个老鼠行走的 迷宫示例:

每到边缘(线)都让老鼠左转或者右转来到达一个新的位置。如果向哪边转都被拦住,说明相关的边缘不存在。现在,我们来讨论一下!这个过程无论你是调用栈还是其它数据结构,它都离不开一个递归的过程。而使用调用栈是非常容易的:
#include
#include "maze.h"
int explore(maze_t *node)
{
int found = 0;
if (node == NULL)
{return 0;}
if (node->hasCheese){return 1;// found cheese}
found = explore(node->left) || explore(node->right);
return found;
}
int main(int argc)
{int found = explore(&maze);
}
递归迷宫求解 下载
当我们在 maze.c:13 中找到奶酪时,栈的情况如下图所示。你也可以在 GDB 输出 中看到更详细的数据,它是使用 命令 采集的数据。

它展示了递归的良好表现,因为这是一个适合使用递归的问题。而且这并不奇怪:当涉及到算法时,递归是规则,而不是例外。它出现在如下情景中——进行搜索时、进行遍历树和其它数据结构时、进行解析时、需要排序时——它无处不在。正如众所周知的 pi 或者 e,它们在数学中像“神”一样的存在,因为它们是宇宙万物的基础,而递归也和它们一样:只是它存在于计算结构中。
Steven Skienna 的优秀著作 算法设计指南 的精彩之处在于,他通过“战争故事”作为手段来诠释工作,以此来展示解决现实世界中的问题背后的算法。这是我所知道的拓展你的算法知识的最佳资源。另一个读物是 McCarthy 的 关于 LISP 实现的的原创论文。递归在语言中既是它的名字也是它的基本原理。这篇论文既可读又有趣,在工作中能看到大师的作品是件让人兴奋的事情。
回到迷宫问题上。虽然它在这里很难离开递归,但是并不意味着必须通过调用栈的方式来实现。你可以使用像 RRLL 这样的字符串去跟踪转向,然后,依据这个字符串去决定老鼠下一步的动作。或者你可以分配一些其它的东西来记录追寻奶酪的整个状态。你仍然是实现了一个递归的过程,只是需要你实现一个自己的数据结构。
那样似乎更复杂一些,因为栈调用更合适。每个栈帧记录的不仅是当前节点,也记录那个节点上的计算状态(在这个案例中,我们是否只让它走左边,或者已经尝试向右)。因此,代码已经变得不重要了。然而,有时候我们因为害怕溢出和期望中的性能而放弃这种优秀的算法。那是很愚蠢的!
正如我们所见,栈空间是非常大的,在耗尽栈空间之前往往会遇到其它的限制。一方面可以通过检查问题大小来确保它能够被安全地处理。而对 CPU 的担心是由两个广为流传的有问题的示例所导致的:哑阶乘 dumb factorial 和可怕的无记忆的 O(2n) Fibonacci 递归。它们并不是栈递归算法的正确代表。
事实上栈操作是非常快的。通常,栈对数据的偏移是非常准确的,它在 缓存 中是热数据,并且是由专门的指令来操作它的。同时,使用你自己定义的在堆上分配的数据结构的相关开销是很大的。经常能看到人们写的一些比栈调用递归更复杂、性能更差的实现方法。最后,现代的 CPU 的性能都是 非常好的,并且一般 CPU 不会是性能瓶颈所在。在考虑牺牲程序的简单性时要特别注意,就像经常考虑程序的性能及性能的测量那样。
下一篇文章将是探秘栈系列的最后一篇了,我们将了解尾调用、闭包、以及其它相关概念。然后,我们就该深入我们的老朋友—— Linux 内核了。感谢你的阅读!

via:https://manybutfinite.com/post/recursion/
作者:Gustavo Duarte 译者:qhwdw 校对:FSSlc
本文由 LCTT 原创编译,Linux 中国 荣誉推出






