共计 7734 个字符,预计需要花费 20 分钟才能阅读完成。
一、机器规划
IP 地址和主机名安排
服务端和客户端均使用固定 IP 地址,不使用动态 IP 地址。如果 Client 端使用动态 IP 地址,在后续使用的时候需要进行额外的配置。
28.6.11.77 RedHatLinux6.4 64Bit linux1177 8C/8G/30G【Master/Media server】 28.6.11.79 RedhatLinux6.4 64Bit linux1179 8C/8G/30G【Linux NBU client】 28.6.11.80 Windows 2008 64Bit win1180 8C/8G/30G【Windows NBU client】 |
二、操作系统设置
【Master/Media server】【28.6.11.77】【linux】
1、修改 HOSTNAME
vi /etc/sysconfig/network 修改 HOSTNAME=linux1177 |
2、更改 selinux 设置
vi /etc/selinux/config 修改 SELINUX=disabled |
3、关闭防火墙
iptables –F service iptables save service iptables stop chkconfig iptables off |
4、系统参数修改
参数 | 类型 | 系统默认值 | 建议值 |
SEMMNI | 系统核心参数 | 128 | 1024 |
SEMMSL | 系统核心参数 | 250 | 300 |
SEMMNS | 系统核心参数 | 32000 | 307200 |
ulimit_nofiles | 系统用户参数 | 1024 | 8000 |
4.1、系统核心参数修改
如果文件中已经设置了 kernel.sem 而且均满足建议值,就没有必要再修改 sysctl.conf 文件,当前系统的 kernel.sem 值查看方法:sysctl –A|grep sem 如果不满足建议值要求,进行如下操作: vi /etc/sysctl.conf 在文件的最后添加如下: # add for netbackup master kernel.sem = 300 307200 32 1024 执行 sysctl –p 使设置生效 执行 sysctl –A|grep sem 检查结果 |
4.2、系统用户参数修改
vi /etc/security/limits.conf 在文件的最后添加如下: * hard nofile 10240 * soft nofile 10240 |
5、修改 hosts 文件(所以客户端的的 IP 和主机对应记录都需要添加)
vi /etc/hosts 添加如下: 28.6.11.77 linux1177 28.6.11.79 linux1179 28.6.11.80 win1180 |
6、重启该机器
reboot |
【Client】【28.6.11.79】【linux】
1、修改 HOSTNAME
vi /etc/sysconfig/network 修改 HOSTNAME=linux1177 |
2、更改 selinux 设置
vi /etc/selinux/config 修改 SELINUX=disabled |
3、关闭防火墙
iptables –F service iptables save service iptables stop chkconfig iptables off |
4、修改 hosts 文件
vi /etc/hosts 添加如下: 28.6.11.77 linux1177 |
5、重启该机器
reboot |
【Client】【28.6.11.80】【windows】
1、修改 HOSTNAME
点击【计算机】选择【属性】,在【计算机名称,域和工作组设置】部分,点击【更改设置】进行修改。 |
2、关闭防火墙
点击【开始】选择【控制面板】,点击【检查防火墙状态】,点击【打开或关闭 windows 防火墙】, 【家庭或工作(专用)网络位置设置】及【公用网络位置设置】都选择关闭,然后【确定】关闭对话框 |
3、修改 hosts 文件
编辑 C:\Windows\System32\drivers\etc\hosts 文件 添加如下: 28.6.11.77 linux1177 |
4、重启该机器
三、NBU 软件安装
【Master/Media server 安装】
安装用户
使用 root 用户登陆并进行安装,安装过程中会创建诸多系统级文件,普通用户没有该权限。 |
介质准备
安装介质: NetBackup_7.6.1_LinuxR_x86_64.tar.gz 1856M 解压: tar –zxvf NetBackup_7.6.1_LinuxR_x86_64.tar.gz 默认安装目录(安装后占空间 6G 左右,建议该目录扩充为 50G,确保足够的空间,也可以安装后再扩容该目录): /usr/openv
安装过程需要提供 license: DEXZ-KPPO-8TCN-434O-4O4O-4M77-7777-763R-PO8 |
安装过程(安装过程跟踪文件 /usr/openv/tmp/install_trace.7472,记录了安装过程中的输出及输入信息)
进入解压完成后的目录: cd NetBackup_7.6.1_LinuxR_x86_64 ./install 安装过程关键点(安装过程中不要连续敲击 enter 键,因为选项都有默认值,会导致不期望的选择):
Do you wish to continue? [y,n] (y) y
Participate in the NetBackup Product Improvement Program? [y,n] (y) n
如果系统参数没有设置,会有如下提示: not ok semaphore_limits: too low: Performance of NetBackup Master and Media Servers can be affected adversely if the system is configured with low semaphore limits. This test checks whether the current semaphore limits are set as recommended. See https://www.symantec.com/docs/TECH203066 for details.
The current SEMMNI setting is 128; at least 1024 is recommended. The current SEMMSL setting is 250; at least 300 is recommended. The current SEMMNS setting is 32000; at least 307200 is recommended. not ok ulimit_nofiles: nofiles ulimit 1024 is too low. NetBackup Master and Media Server processes may run slower if they are limited to fewer than 8000 open file descriptors. This test runs ‘ulimit -n’ and checks that the result is at least 8000 on NetBackup servers. See https://www.symantec.com/docs/TECH75332 for more information.
Do you want to install NetBackup and Media Manager files? [y,n] (y) y
NetBackup and Media Manager are normally installed in /usr/openv. Is it OK to install in /usr/openv? [y,n] (y) y
安装 Master/Media server 的同时会自动安装与该操作系统匹配的 NBUclient 端,NBU 也可以备份 Master/Media server 上的内容。
安装过程中写入如下:(代表 Master/Media server 服务的启动关闭与操作系统的启动关闭同步) /etc/rc.d/rc2.d/S77netbackup /etc/rc.d/rc3.d/S77netbackup /etc/rc.d/rc5.d/S77netbackup /etc/rc.d/rc0.d/K01netbackup /etc/rc.d/rc1.d/K01netbackup /etc/rc.d/rc6.d/K01netbackup
Enter license key: DEXZ-KPPO-8TCN-434O-4O4O-4M77-7777-763R-PO8: NetBackup Enterprise Server Base product with all the features enabled has been registered.
All additional keys should be added at this time. Do you want to add additional license keys now? [y,n] (y) n
Would you like to use “linux1177” as the configured NetBackup server name of this machine? [y,n] (y) y
Is linux1177 the master server? [y,n] (y) y
Do you want to add any media servers now? [y,n] (n) n
Do you want to start the job-related NetBackup daemons so backups and restores can be initiated? [y,n] (y) y
【如果有 OpsCenter 可以输入,没有直接回车】 Enter the OpsCenter server (default: NONE): 28.6.11.78
NetBackup server installation complete |
注:
安装完成后,NBU 相关服务便已经启动,关闭机器前不必先关闭 NBU 相关服务,启动机器时,NBU 相关服务也自动启动,不必单独启动 NBU 相关服务。 |
【Linux Client 安装】
安装用户
使用 root 用户登陆并进行安装,安装过程中会创建诸多系统级文件,普通用户没有该权限。 |
介质准备
安装介质: NetBackup_7.6.1_CLIENTS2.tar.gz 1532M 解压: tar –zxvf NetBackup_7.6.1_CLIENTS2.tar.gz 默认安装目录(安装后占空间 1.5G 左右,建议该目录扩充为 10G,确保足够的空间,也可以安装后再扩容该目录): /usr/openv |
安装过程(安装过程跟踪文件 /usr/openv/tmp/install_trace.9182,记录了安装过程中的输出及输入信息)
进入解压完成后的目录: cd NetBackup_7.6.1_CLIENTS2 ./install 安装过程关键点(安装过程中不要连续敲击 enter 键,因为选项都有默认值,会导致不期望的选择):
Do you wish to continue? [y,n] (y) y
Do you want to install the NetBackup client software for this client? [y,n] (y) y
Enter the name of the NetBackup master server : linux1177
Would you like to use “linux1179” as the configured name of the NetBackup client? [y,n] (y) y
安装过程中写入如下:(代表 Client 服务的启动关闭与操作系统的启动关闭同步) /etc/rc.d/rc2.d/S77netbackup /etc/rc.d/rc3.d/S77netbackup /etc/rc.d/rc5.d/S77netbackup /etc/rc.d/rc0.d/K01netbackup /etc/rc.d/rc1.d/K01netbackup /etc/rc.d/rc6.d/K01netbackup
|
注:
安装完成后,NBU 相关服务便已经启动,关闭机器前不必先关闭 NBU 相关服务,启动机器时,NBU 相关服务也自动启动,不必单独启动 NBU 相关服务。 其他 unix/linux 类操作系统的 client 安装包在 NetBackup_7.6.1_CLIENTS1.tar.gz 中。 |
【Windows Client 安装】
安装用户
建议使用 administrator 用户登陆并进行安装,其他管理员组用户安装可能会出现不可预知的问题。 |
介质准备
安装介质: NetBackup_7.6.1_Win.zip 1280M 解压: 使用 winRAR 软件解压 默认安装目录(安装后占空间 1.5G 左右,建议该目录扩充为 10G,确保足够的空间,也可以安装后再扩容该目录): /usr/openv |
安装过程
进入解压完成后的目录: NetBackup_7.6.1_Win 双击 Browser.exe 打开安装界面
安装过程关键点(安装过程中不要连续敲击 enter 键,因为选项都有默认值,会导致不期望的选择):
点击【Client Software Installation】开始安装 |
点击【Next】,进入下一个界面 |
如上,点击【Next】,进入下一个界面 |
如上,点击【Next】,进入下一个界面 |
如上,点击【Next】,进入下一个界面 |
如上,点击【Install】,进行最后安装 |
如上,点击【Finish】完成安装。 |
打开 windows service 可以看到,相关服务已经启动。 |
注:
如果出现如下:
点击【否】,然后在进行如下的设置: |
点击上图【用户账户】,进入下一个界面 |
点击上图【更改用户账户控制设置】,进入下一个界面 |
拉动滑块至最下面,并点击【确定】 |
重启系统,使上面的 UAC 设置生效。 |
四、NBU Administration Console 登陆
【在 Master Server linux1177 上安装 VNC 服务端】
安装 VNC 服务端,方便查看 rpm –ivh tigervnc-server-1.1.0-5.el6.x86_64.rpm cd /root【务必进入登陆用户的用户目录】 执行 vncserver 输入两次密码,提示登陆口如下: New ‘linux1177:2 (root)’ desktop is linux1177:1 |
【使用 VNC 客户端登陆 Master Server linux1177】
VNC 客户端登陆 Master Server linux1177】
进入 vnc client 目录 双击 vncviewer.exe,打开登陆界面
如上,点击【OK】按钮,进入下一个界面 |
如上,输入密码,点击【OK】按钮进行登陆 |
【打开 NBU Administration Console】
通过 VNC 客户端登陆 linux1177 后
如上点击【Open in Terminal】,打开字符终端界面 |
如上,进入 NBU 默认安装目录,执行 jnbSA 命令,打开下一个界面 |
如上,输入密码(NBU Administration Console 的默认用户和密码就是操作系统的 root 用户和密码),点击【Login】按钮,进入下一个界面 |
如上,登陆成功 |
五、NBU Client 添加
如上,默认情况下,Master Server 也有自己的客户端,在 NBU Administratiron Console 中只能看到 Master Server 自己的客户端。 |
在操作系统桌面上,点击鼠标右键,选择【Open in Terminal】,打开新的字符终端,输入如下命令完成 Client 的添加: ./bpclient -add -client linux1179 -dynamic_address 0 ./bpclient -add -client win1180 -dynamic_address 0 |
通过命令./bpclient –L –All 可以对刚才添加的 client 进行查看。 |
通过命令./bpclient –delete –client win1180 可以删除添加的 client |
六、备份
【创建 Storage Units】
Storage Units 用于存放备份内容
如上,点击【New Storage Unit】按钮,进入下个界面 |
如上,点击【OK】创建成功 |
【创建 Policies】
Policies 是一个完整的备份策略描述
如上,选择【New Policy…】菜单,进行创建 |
如上,点击【OK】进如下一个界面 |
如上,点击【Next】进如下一个界面 |
如上,点击【Next】进如下一个界面 |
如上点击【Add】按钮,添加 client |
如上,点击【OK】确认添加 |
如上,点击【Next】进入下个界面 |
如上,/home/bigdata 是 linux1179 上的目录,点击【Next】进入下个界面 |
如上,点击【Next】进入下个界面 |
如上,点击【Next】进入下个界面 |
如上,点击【Next】进入下个界面 |
如上,点击【Finish】完成 Policy 的创建 |
|
【手动执行备份】
如上,选择【Manual Backup】,执行手动备份,检查备份是否可以正常执行 |
如上,点击【OK】执行 |
如上,在【Activity Monitor】部分查看执行情况 |
执行完成 |
双击该记录,可以查看更详细的信息。 |
注:
如上是备份 linux 的场景,如果是备份 windows 操作系统的内容,在【Backup Selection List】输入备份路径的时候,按照 windows 的形式输入路径就可,如 c:\Windows\System32\drivers\etc,其他和备份 linux 的场景设置方法一致。 |
【备份的恢复】
备份可以再 NBU 客户端执行,也可以再 NBU Master Server 上执行。
Linux 客户端执行:
通过 VPN 连接客户端的 Xwindow 进入 /usr/openv/netbackup/bin/ 执行./jnbSA
如上,【Host name】输入本客户端便可 注:该界面也可以用来登陆 NBU Master Server。 |
Windows 客户端执行:
|
这里以 VNC 客户端登陆 NBU Master Server 为例。
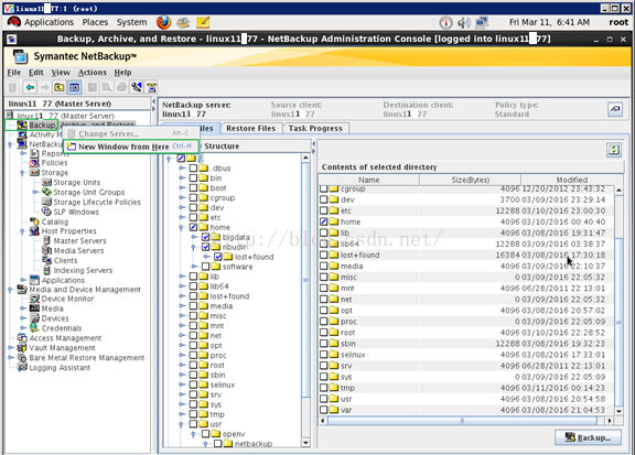
如上,选择【New Window from Here】菜单,打开下一个界面 |
如上,选择【Specify NetBackup Machines and Policy Type】菜单,打开下一个界面 |
如上,点击【OK】完成设置,其中【Policy type for restores】选择先前 Policy 设置时的值。 |
如上,选择【Search Backups】菜单,打开下一个界面 |
如上,输入【/home/bigdata】点击【Search】,选中查询结果,然后点击【OK】按钮,完成查询 |
登陆进入 linux1179,删除 /home/bigdata 目录下面的内容,以便以直观的方式查看恢复结果
然后继续如下:
如上,点击【Restore】按钮,进入下一个界面 |
如上,点击【Start Restore】开始恢复 |
如图,点击【Yes】 |
如上,恢复成功 |
如上,/home/bigdata 里面的内容已经恢复。 |
注:
Window 场景的恢复也是同样方法 查找备份文件的时候,可以灵活使用下图所示的两个图标
|
用于指定所查询备份的时间范围 |
显示特定时间范围内的所有备份 |
本文永久更新链接地址 :http://www.linuxidc.com/Linux/2016-11/137572.htm





























































